1. ArrayList 源码分析#
1.1. 属性分析#
1
2
3
4
5
6
7
8
9
10
11
12
13
14
15
16
17
18
19
20
21
22
23
24
25
26
27
28
29
30
31
| /**
* 默认初始化容量
*/
private static final int DEFAULT_CAPACITY = 10;
/**
* 如果自定义容量为0,则会默认用它来初始化ArrayList。或者用于空数组替换。
*/
private static final Object[] EMPTY_ELEMENTDATA = {};
/**
* 如果没有自定义容量,则会使用它来初始化ArrayList。或者用于空数组比对。
*/
private static final Object[] DEFAULTCAPACITY_EMPTY_ELEMENTDATA = {};
/**
* 这就是ArrayList底层用到的数组
* 非私有,以简化嵌套类访问
* transient 在已经实现序列化的类中,不允许某变量序列化
*/
transient Object[] elementData;
/**
* 实际ArrayList集合大小
*/
private int size;
/**
* 可分配的最大容量
*/
private static final int MAX_ARRAY_SIZE = Integer.MAX_VALUE - 8;
|
1.1.1. 扩展:什么是序列化#
序列化是指:将对象转换成以字节序列的形式来表示,以便用于持久化和传输。
实现方法:实现 Serializable 接口。
然后用的时候拿出来进行反序列化即可又变成Java对象。
1.1.2. transient 关键字修饰的 elementData 属性解析#
1
2
3
4
5
6
7
| /**
* The array buffer into which the elements of the ArrayList are stored.
* The capacity of the ArrayList is the length of this array buffer. Any
* empty ArrayList with elementData == DEFAULTCAPACITY_EMPTY_ELEMENTDATA
* will be expanded to DEFAULT_CAPACITY when the first element is added.
*/
transient Object[] elementData; // non-private to simplify nested class access
|
Java中transient关键字的作用,简单地说,就是让某些被修饰的成员属性变量不被序列化。
ArrayList 实现了 Serializable 接口,意味着 ArrayList 支持序列化。而使用 transient 关键字声明的 elementData 属性,则这个变量不会参与序列化操作,即使所在类实现了Serializable接口,反序列化后该变量为空值。
那么问题来了:ArrayList 中数组声明:transient Object[] elementData;,事实上使用 ArrayList 在网络传输用的很正常,并没有出现空值。
原来是因为 ArrayList 还重写了 writeObject 方法实现:
1
2
3
4
5
6
7
8
9
10
11
12
13
14
15
16
17
18
| private void writeObject(java.io.ObjectOutputStream s)
throws java.io.IOException{
// Write out element count, and any hidden stuff
int expectedModCount = modCount;
s.defaultWriteObject();
// Write out size as capacity for behavioural compatibility with clone()
s.writeInt(size);
// Write out all elements in the proper order.
for (int i=0; i<size; i++) {
s.writeObject(elementData[i]);
}
if (modCount != expectedModCount) {
throw new ConcurrentModificationException();
}
}
|
ArrayList 在每次序列化时,会调用writeObject()方法,首先会调用 defaultWriteObject() 方法序列化 ArrayList 中的非 transient 元素,如size和element等写入ObjectOutputStream,然后遍历 elementData 属性,只序列化已存入的元素,这样既加快了序列化的速度,又减小了序列化之后的文件大小。反序列化时调用readObject(),从ObjectInputStream获取size和element,再恢复到elementData。
那为什么不直接用elementData来序列化,而采用上诉的方式来实现序列化呢?
原因在于elementData是一个缓存数组,它通常会预留一些容量,等容量不足时再扩充容量,那么有些空间可能就没有实际存储元素,采用上诉的方式来实现序列化时,就可以保证只序列化实际存储的那些元素,而不是整个数组,从而节省空间和时间。
1.2. 构造方法分析#
根据initialCapacity 初始化一个空数组,如果值为0,则初始化一个空数组:
1
2
3
4
5
6
7
8
9
10
11
12
| /**
* 根据initialCapacity 初始化一个空数组
*/
public ArrayList(int initialCapacity) {
if (initialCapacity > 0) {
this.elementData = new Object[initialCapacity];
} else if (initialCapacity == 0) {
this.elementData = EMPTY_ELEMENTDATA;
} else {
throw new IllegalArgumentException("Illegal Capacity: " + initialCapacity);
}
}
|
不带参数初始化,默认容量为10:
1
2
3
4
5
6
| /**
* 不带参数初始化,默认容量为10
*/
public ArrayList() {
this.elementData = DEFAULTCAPACITY_EMPTY_ELEMENTDATA;
}
|
通过集合做参数的形式初始化:如果集合为空,则初始化为空数组:
1
2
3
4
5
6
7
8
9
10
11
12
13
14
| /**
* 通过集合做参数的形式初始化
*/
public ArrayList(Collection<? extends E> c) {
elementData = c.toArray();
if ((size = elementData.length) != 0) {
// c.toArray might (incorrectly) not return Object[] (see 6260652)
if (elementData.getClass() != Object[].class)
elementData = Arrays.copyOf(elementData, size, Object[].class);
} else {
// replace with empty array.
this.elementData = EMPTY_ELEMENTDATA;
}
}
|
1.3. 主干方法#
1.3.1. trimToSize() 方法#
用来最小化实例存储,将容器大小调整为当前元素所占用的容量大小。
1
2
3
4
5
6
7
8
9
10
11
| /**
* 这个方法用来最小化实例存储。
*/
public void trimToSize() {
modCount++;
if (size < elementData.length) {
elementData = (size == 0)
? EMPTY_ELEMENTDATA
: Arrays.copyOf(elementData, size);
}
}
|
1.3.2. clone() 方法#
用来克隆出一个新数组。
1
2
3
4
5
6
7
8
9
10
11
| public Object clone() {
try {
ArrayList<?> v = (ArrayList<?>) super.clone();
v.elementData = Arrays.copyOf(elementData, size);
v.modCount = 0;
return v;
} catch (CloneNotSupportedException e) {
// this shouldn't happen, since we are Cloneable
throw new InternalError(e);
}
}
|
通过调用Object的clone()方法来得到一个新的ArrayList对象,然后将elementData复制给该对象并返回。
1.3.3. add(E e) 方法#
在数组末尾添加元素
1
2
3
4
5
6
7
8
| /**
* 在数组末尾添加元素
*/
public boolean add(E e) {
ensureCapacityInternal(size + 1); // Increments modCount!!
elementData[size++] = e;
return true;
}
|
看到它首先调用了ensureCapacityInternal()方法.注意参数是size+1,这是个面试考点。
1
2
3
| private void ensureCapacityInternal(int minCapacity) {
ensureExplicitCapacity(calculateCapacity(elementData, minCapacity));
}
|
这个方法里又嵌套调用了两个方法:计算容量+确保容量
计算容量:如果elementData是空,则返回默认容量10和size+1的最大值,否则返回size+1
1
2
3
4
5
6
| private static int calculateCapacity(Object[] elementData, int minCapacity) {
if (elementData == DEFAULTCAPACITY_EMPTY_ELEMENTDATA) {
return Math.max(DEFAULT_CAPACITY, minCapacity);
}
return minCapacity;
}
|
计算完容量后,进行确保容量可用:(modCount不用理它,它用来计算修改次数)
如果size+1 > elementData.length证明数组已经放满,则增加容量,调用grow()。
1
2
3
4
5
6
7
| private void ensureExplicitCapacity(int minCapacity) {
modCount++;
// overflow-conscious code
if (minCapacity - elementData.length > 0)
grow(minCapacity);
}
|
增加容量:默认1.5倍扩容。
- 获取当前数组长度=>oldCapacity
- oldCapacity»1 表示将oldCapacity右移一位(位运算),相当于除2。再加上1,相当于新容量扩容1.5倍。
- 如果
newCapacity>1=1,1<2所以如果不处理该情况,扩容将不能正确完成。 - 如果新容量比最大值还要大,则将新容量赋值为VM要求最大值。
- 将elementData拷贝到一个新的容量中。
1
2
3
4
5
6
7
8
9
10
11
| private void grow(int minCapacity) {
// overflow-conscious code
int oldCapacity = elementData.length;
int newCapacity = oldCapacity + (oldCapacity >> 1);
if (newCapacity - minCapacity < 0)
newCapacity = minCapacity;
if (newCapacity - MAX_ARRAY_SIZE > 0)
newCapacity = hugeCapacity(minCapacity);
// minCapacity is usually close to size, so this is a win:
elementData = Arrays.copyOf(elementData, newCapacity);
}
|
1.3.3.1. size+1的问题#
好了,那到这里可以说一下为什么要size+1。
size+1代表的含义是:
- 如果集合添加元素成功后,集合中的实际元素个数。
- 为了确保扩容不会出现错误。
假如不加一处理,如果默认size是0,则0+0»1还是0。
如果size是1,则1+1»1还是1。有人问:不是默认容量大小是10吗?事实上,jdk1.8版本以后,ArrayList的扩容放在add()方法中。之前放在构造方法中。我用的是1.8版本,所以默认ArrayList arrayList = new ArrayList();后,size应该是0.所以,size+1对扩容来讲很必要.
1
2
3
4
5
6
| public static void main(String[] args) {
ArrayList arrayList = new ArrayList();
System.out.println(arrayList.size());
}
输出:0
|
事实上上面的代码是证明不了容量大小的,因为size只会在调用add()方法时才会自增。有办法的小伙伴可以在评论区大显神通。
1.3.4. add(int index, E element) 方法#
1
2
3
4
5
6
7
8
9
| public void add(int index, E element) {
rangeCheckForAdd(index);
ensureCapacityInternal(size + 1); // Increments modCount!!
System.arraycopy(elementData, index, elementData, index + 1,
size - index);
elementData[index] = element;
size++;
}
|
rangeCheckForAdd() 是越界异常检测方法。ensureCapacityInternal()之前有讲,着重说一下System.arrayCopy方法:
1
| public static void arraycopy(Object src, int srcPos, Object dest, int destPos, int length)
|
1.3.4.1. 代码解释#
- Object src : 原数组
- int srcPos : 从元数据的起始位置开始
- Object dest : 目标数组
- int destPos : 目标数组的开始起始位置
- int length : 要copy的数组的长度
示例:size为6,我们调用add(2,element)方法,则会从index=2+1=3的位置开始,将数组元素替换为从index起始位置为index=2,长度为6-2=4的数据。

1.3.4.2. 异常处理#
1
2
3
4
| private void rangeCheckForAdd(int index) {
if (index > size || index < 0)
throw new IndexOutOfBoundsException(outOfBoundsMsg(index));
}
|
1.3.5. set(int index, E element) 方法#
1
2
3
4
5
6
7
8
9
10
11
| public E set(int index, E element) {
rangeCheck(index);
E oldValue = elementData(index);
elementData[index] = element;
return oldValue;
}
E elementData(int index) {
return (E) elementData[index];
}
|
逻辑很简单,覆盖旧值并返回。
1.3.6. indexOf(Object o) 方法#
根据Object对象获取数组中的索引值。
1
2
3
4
5
6
7
8
9
10
11
12
| public int indexOf(Object o) {
if (o == null) {
for (int i = 0; i < size; i++)
if (elementData[i]==null)
return i;
} else {
for (int i = 0; i < size; i++)
if (o.equals(elementData[i]))
return i;
}
return -1;
}
|
如果o为空,则返回数组中第一个为空的索引;不为空也类似。
注意:通过源码可以看到,该方法是允许传空值进来的。
1.3.7. get(int index) 方法#
返回指定下标处的元素的值。
1
2
3
4
5
| public E get(int index) {
rangeCheck(index);
return elementData(index);
}
|
rangeCheck(index)会检测index值是否合法,如果合法则返回索引对应的值。
1.3.8. remove(int index) 方法#
删除指定下标的元素。
1
2
3
4
5
6
7
8
9
10
11
12
13
14
15
16
| public E remove(int index) {
// 检测index是否合法
rangeCheck(index);
// 数据结构修改次数
modCount++;
E oldValue = elementData(index);
// 记住这个算法
int numMoved = size - index - 1;
if (numMoved > 0)
System.arraycopy(elementData, index+1, elementData, index,
numMoved);
elementData[--size] = null; // clear to let GC do its work
return oldValue;
}
|
这里又碰到了System.arraycopy()方法,详情请查阅上文。
大概思路:将该元素后面的元素前移,最后一个元素置空。
1.4. 集合的快速失败机制 “fail-fast”#
“fail-fast”,即快速失败,它是 Java 集合进行结构上的改变的操作时的一种错误检测机制。当多个线程对集合(非 fail-safe 的集合类)进行结构上的改变的操作时,有可能会产生 fail-fast 机制,这个时候就会抛出 ConcurrentModificationException(当方法检测到对象的并发修改,但不允许这种修改时就抛出该异常)。
同时需要注意的是,即使不是多线程环境,如果单线程违反了规则,同样也有可能会抛出改异常。
例如:假设存在两个线程(线程1、线程2),线程1通过 Iterator 在遍历集合A中的元素,在某个时候线程2修改了集合A的结构(是结构上面的修改,而不是简单的修改集合元素的内容),那么这个时候程序就会抛出 ConcurrentModificationException 异常,从而触发 fail-fast 机制。
1.4.1. 源码分析#
以下参考 ArrayList 源码的处理:
1
2
3
4
5
6
7
8
9
10
11
12
13
| public void forEach(Consumer<? super E> action) {
Objects.requireNonNull(action);
final int expectedModCount = modCount;
@SuppressWarnings("unchecked")
final E[] elementData = (E[]) this.elementData;
final int size = this.size;
for (int i=0; modCount == expectedModCount && i < size; i++) {
action.accept(elementData[i]);
}
if (modCount != expectedModCount) {
throw new ConcurrentModificationException();
}
}
|
通过源码分析可知异常的原因:迭代器在遍历时直接访问集合中的内容,并且在遍历过程中使用一个 modCount 成员变量,它表示该集合实际被修改的次数。集合在被遍历期间如果内容发生变化,就会改变 modCount (用于记录集合操作过程的修改次数)的值,增加1。
expectedModCount 是 ArrayList 中的一个内部类 - Itr 中的成员变量(Itr 是一个 Iterator 的实现,使用 ArrayList.iterator 方法可以获取到的迭代器就是 Itr 类的实例。)。expectedModCount 表示这个迭代器期望该集合被修改的次数。其值是在 ArrayList.iterator 方法被调用的时候初始化的。只有通过迭代器对集合进行操作,该值才会改变。
每当迭代器使用hashNext()/next() 遍历下一个元素之前,都会检测 modCount 变量是否为 expectedmodCount 值,是的话就返回遍历;否则抛出异常,终止遍历并抛出 ConcurrentModificationException。
1.4.2. 对集合进行 add/remove 正常操作方式#
- 直接使用普通 for 循环进行操作,因为普通 for 循环并没有用到 Iterator 的遍历,所以压根就没有进行 fail-fast 的检验。但这种方案其实存在一个问题,那就是 remove 操作会改变 List 中元素的下标,可能存在漏删的情况。
- 直接使用 Iterator 提供的
remove 方法进行操作。该方法可以修改到 expectedModCount 的值,那么就不会再抛出异常了。
1
2
3
4
5
6
7
8
9
10
11
12
13
| List<String> userNames = new ArrayList<String>() {{
add("MooN");
add("Zero");
add("L");
add("kirA");
}};
Iterator<String> iterator = userNames.iterator();
while (iterator.hasNext()) {
if (iterator.next().equals("L")) {
iterator.remove();
}
}
|
- 使用 Java 8 中 Stream 提供的 filter 过滤
- 使用增强 for 循环,并且非常确定在一个集合中,某个即将删除的元素只包含一个的时候(比如对
Set 集合进行操作),只要在删除元素后立刻结束循环体,不再继续进行遍历,也就是说不让代码执行到下一次的 next 方法。
1
2
3
4
5
6
7
8
9
10
11
12
13
| List<String> userNames = new ArrayList<String>() {{
add("MooN");
add("Zero");
add("L");
add("kirA");
}};
for (String userName : userNames) {
if (userName.equals("L")) {
userNames.remove(userName);
break;
}
}
|
- 不直接使用 fail-safe 的集合类,例如使用
CopyOnWriteArrayList、ConcurrentLinkedDeque 等来替换 ArrayList。这种集合容器在遍历时不是直接在集合内容上访问的,而是先复制原有集合内容,在拷贝的集合上进行遍历操作,操作完成后再把引用移到新的数组。因此在遍历过程中对原集合所作的修改并不能被迭代器检测到,所以不会触发 ConcurrentModificationException。
Tips: java.util.concurrent 包下的容器都是安全失败,可以在多线程下并发使用,并发修改。
- 在遍历过程中,所有涉及到改变
modCount 值得地方全部加上 synchronized
1.5. 手写ArrayList(网上资料)#
那面试手写ArrayList应该就不是问题了。下面网上资料的手写一个简单阉割版的ArrayList:
1
2
3
4
5
6
7
8
9
10
11
12
13
14
15
16
17
18
19
20
21
22
23
24
25
26
27
28
29
30
31
32
33
34
35
36
37
38
39
40
41
42
43
44
45
46
47
48
49
50
51
52
53
54
55
56
57
58
59
60
61
62
63
64
65
66
67
68
69
70
71
72
73
74
75
76
77
78
79
80
81
82
83
84
85
86
87
88
89
90
91
92
93
94
95
96
| public class MyArrayList {
// 非私有,以简化嵌套类访问
// transient 在已经实现序列化的类中,不允许某变量序列化
transient Object[] elementData;
//默认容量
private static final int DEFAULT_CAPACITY = 10;
// 用于空实例的 空数组实例
private static final Object[] EMPTY_ELEMENTDATA = {};
private static final Object[] DEFAULTCAPACITY_EMPTY_ELEMENTDATA = {};
// 实际ArrayList集合大小
private int size;
/**
* 构造方法
*/
public MyArrayList(int initialCapacity) {
if (initialCapacity > 0) {
this.elementData = new Object[initialCapacity];
} else if (initialCapacity == 0) {
this.elementData = EMPTY_ELEMENTDATA;
} else {
throw new IllegalArgumentException("Illegal Capacity: "+
initialCapacity);
}
}
public MyArrayList(){
this(DEFAULT_CAPACITY);
}
public void add(Object o){
//1. 判断数据容量是否大于 elementData
ensureExplicitCapacity(size+1);
//2. 使用下标进行赋值
elementData[size++] = o;
}
private void ensureExplicitCapacity(int minCapacity){
if (size == elementData.length){
// 需要扩容,扩容1.5倍(ArrayList默认扩容1.5倍)
// 注意:如果oldCapacity值为1
int oldCapacity = elementData.length;
int newCapacity = oldCapacity + (oldCapacity >> 1);
// 如果新容量 < 最小容量, 则将最小容量赋值给新容量
// 如果 oldCapacity=1, 则 minCapacity=1+1=2 newCapacity=1+(1>>1)=1
if (newCapacity - minCapacity < 0){
newCapacity = minCapacity;
}
// 创建新数组
Object[] objects = new Object[newCapacity];
// 将数据复制给新数组
System.arraycopy(elementData, 0, objects, 0, elementData.length);
// 修改引用
elementData = objects;
}
}
public Object get(int index) {
rangeCheck(index);
return elementData[index];
}
private void rangeCheck(int index) {
if (index >= size)
throw new IndexOutOfBoundsException("下标越界");
}
/**
* 通过下标删除
* @param index
* @return
*/
public Object remove(int index) {
rangeCheck(index);
// modCount++;
// 先查出元素
Object oldValue = elementData[index];
// 找出置换结束位置
int numMoved = size - index - 1;
if (numMoved > 0)
// 从 index+1 开始 将值覆盖为 index-numMoved 的值
System.arraycopy(elementData, index+1, elementData, index, numMoved);
elementData[--size] = null; // clear to let GC do its work
return oldValue;
}
public boolean remove(Object o) {
for (int index = 0; index < size; index++){
if (o.equals(elementData[index])) {
remove(index);
return true;
}
}
return false;
}
}
|
2. HashMap 源码分析#
2.1. 解决哈希冲突的方案#
- 开放定址法(Open Addressing):也称为再散列法,基本思想就是,如果
p=H(key) 出现冲突时,则以 p 为基础,再次 hash,即 p1=H(p),如果 p1 再次出现冲突,则以 p1 为基础,以此类推,直到找到一个不冲突的哈希地址 pi。因此开放定址法所需要的 hash 表的长度要大于等于所需要存放的元素,而且因为存在再次 hash,所以只能在删除的节点上做标记,而不能真正删除节点。 - 再哈希法(Rehashing):双重散列,多重散列,提供多个不同的 hash 函数,当
R1=H1(key1) 发生冲突时,再计算 R2=H2(key1),直到没有冲突为止。这样做虽然不易产生堆集,但增加了计算的时间,适用于元素数量较少的情况。 - 链地址法(Separate Chaining):拉链法,将哈希值相同的元素构成一个同义词的单链表,并将单链表的头指针存放在哈希表的第i个单元中,查找、插入和删除主要在同义词链表中进行。链表法适用于经常进行插入和删除的情况。
- 建立公共溢出区:将哈希表分为公共表和溢出表,当溢出发生时,将所有溢出数据统一放到溢出区。
2.2. HashMap 数据存储实现原理#
HashMap 是基于哈希表的 Map 接口的非同步实现。此实现提供所有可选的映射操作,并允许使用 null 值和 null 键。此类不保证映射的顺序,特别是它不保证该顺序恒久不变。
在 Java 编程语言中,保存数据有两种比较简单的数据结构:数组和链表(模拟指针引用)。所有的数据结构都可以用这两个基本结构来构造的,HashMap 也不例外。
- 数组的特点是:寻址容易,插入和删除困难。
- 链表的特点是:寻址困难,但插入和删除容易。
所以将数组和链表结合在一起,发挥两者各自的优势,使用一种叫做拉链法的方式可以解决哈希冲突。HashMap 的数据结构实际上是一个“链表散列”的数据结构,即数组和链表的结合体。
2.2.1. Hash 算法实现过程#
HashMap 基于 Hash 算法实现的,具体如下:
- 当往 HashMap 中 put 元素时,利用 key 的 hashCode 重新 hash 计算出当前对象的元素在数组中的下标
- 存储时,如果出现 hash 值相同的 key,此时有两种情况。
- 如果 key 相同,则覆盖原始值。
- 如果 key 不同(出现冲突),则将当前的 key-value 放入链表或红黑树中。
- 获取时,直接找到 hash 值对应的下标,在进一步判断 key 是否相同,从而找到对应值。
理解了以上过程可知 HashMap 是如何解决 hash 冲突的问题,核心就是使用了数组的存储方式,然后将冲突的 key 的对象放入链表中,一旦发现冲突就在链表中做进一步的对比。
需要注意 Jdk 1.8 中对 HashMap 的实现做了优化,当链表中的节点数据超过八个之后,该链表会转为红黑树来提高查询效率,从原来的 O(n) 到 O(logn)
2.2.2. JDK1.7 解决哈希冲突#
JDK1.7 采用的是拉链法。拉链法:将链表和数组相结合。也就是说创建一个链表数组,数组中每一格就是一个链表。若遇到哈希冲突,则将冲突的值加到链表中即可。

2.2.3. JDK1.8 解决哈希冲突#
相比于之前的版本,jdk1.8 在解决哈希冲突时有了较大的变化,当链表长度大于阈值(默认为 8)并且数组长度达到 64 时,将链表转化为红黑树,以减少搜索时间。

数组+链表。通过计算 key 的 hashCode 的值,再去取模来决定当前 Entry 对象存储的索引位置,如果当前位置为空,则直接存储;如果当时位置已经存在内容,则将给存储的数据加上 next 指针,指向之前存在的数据。
jdk8 主要是对 HashMap 做了红黑树的优化,使树的结构相对平衡,减小链的长度,达到加快查询的速度
2.2.4. JDK1.7 VS JDK1.8#
JDK1.8 主要解决或优化了一下问题:
- resize 扩容优化
- 引入了红黑树,目的是避免单条链表过长而影响查询效率
- 解决了多线程死循环问题,但仍是非线程安全的,多线程时可能会造成数据丢失问题。
JDK1.7 VS JDK1.8 具体的区别:
- 存储结构:JDK1.7 是数组+链表;JDK1.8 是数组+链表+红黑树。
- 初始化方式:JDK1.7 使用单独函数
inflateTable();JDK1.8 直接集成到了扩容函数 resize() 中。 - hash 值计算方式:
- JDK1.7 扰动处理=9 次扰动=4 次位运算+5 次异或运算
- JDK1.8 扰动处理=2 次扰动=1 次位运算+1 次异或运算
- 存放数据的规则:
- JDK1.7 无冲突时,存放数组;冲突时,存放链表。
- JDK1.8 无冲突时:存放数组;冲突并且
链表长度 < 8:存放单链表;冲突并且链表长度 > 8:树化并存放红黑树。
- 插入数据方式:JDK1.7 头插法(先将原位置的数据移到后 1 位,再插入数据到该位置);JDK1.8 尾插法(直接插入到链表尾部/红黑树)。
- 扩容后存储位置的计算方式:
- JDK1.7 全部按照原来方法进行计算(即
hashCode ->> 扰动函数 ->> (h&length-1)) - JDK1.8 按照扩容后的规律计算(即
扩容后的位置 = 原位置 或者 扩容后的位置= 原位置 + 旧容量)
2.3. HashMap 重点属性#
1
2
3
4
5
6
7
8
9
10
11
12
13
14
15
16
17
18
19
20
21
22
23
24
25
26
27
28
29
30
31
32
33
34
35
36
37
38
39
40
41
42
43
44
45
46
47
48
49
50
51
52
53
54
55
56
57
58
| public class HashMap<K,V> extends AbstractMap<K,V>
implements Map<K,V>, Cloneable, Serializable {
// 默认的初始容量
static final int DEFAULT_INITIAL_CAPACITY = 1 << 4; // aka 16
// 默认的加载因子
static final float DEFAULT_LOAD_FACTOR = 0.75f;
// 用于存储数据的是内部类 Node 数组
transient Node<K,V>[] table;
transient int size;
// ...省略其他属性
static class Node<K,V> implements Map.Entry<K,V> {
final int hash;
final K key;
V value;
Node<K,V> next;
Node(int hash, K key, V value, Node<K,V> next) {
this.hash = hash;
this.key = key;
this.value = value;
this.next = next;
}
public final K getKey() { return key; }
public final V getValue() { return value; }
public final String toString() { return key + "=" + value; }
public final int hashCode() {
return Objects.hashCode(key) ^ Objects.hashCode(value);
}
public final V setValue(V newValue) {
V oldValue = value;
value = newValue;
return oldValue;
}
public final boolean equals(Object o) {
if (o == this)
return true;
if (o instanceof Map.Entry) {
Map.Entry<?,?> e = (Map.Entry<?,?>)o;
if (Objects.equals(key, e.getKey()) &&
Objects.equals(value, e.getValue()))
return true;
}
return false;
}
}
public HashMap() {
this.loadFactor = DEFAULT_LOAD_FACTOR; // all other fields defaulted
}
}
|
从以上源码可知,HashMap 是懒惰加载,在创建对象时并没有初始化数组。在无参的构造函数中,设置了默认的加载因子是 0.75。
Tips: 扩容阈值 = 数组容量 × 加载因子
2.4. put 方法设置值的具体流程#
当 put 元素的时候,首先计算 key 的 hash 值,这里调用了 hash 方法,hash 方法实际是让key.hashCode()与key.hashCode()>>>16进行异或操作,高 16bit 补 0,一个数和 0 异或不变,所以 hash 函数大概的作用就是:高 16bit 不变,低 16bit 和高 16bit 做了一个异或,目的是减少碰撞。按照函数注释,因为 bucket 数组大小是 2 的幂,计算下标index = (table.length - 1) & hash,如果不做 hash 处理,相当于散列生效的只有几个低 bit 位,为了减少散列的碰撞,设计者综合考虑了速度、作用、质量之后,使用高 16bit 和低 16bit 异或来简单处理减少碰撞,而且 JDK8 中用了复杂度 O(logn)的树结构来提升碰撞下的性能。
2.4.1. putVal 方法执行流程图#
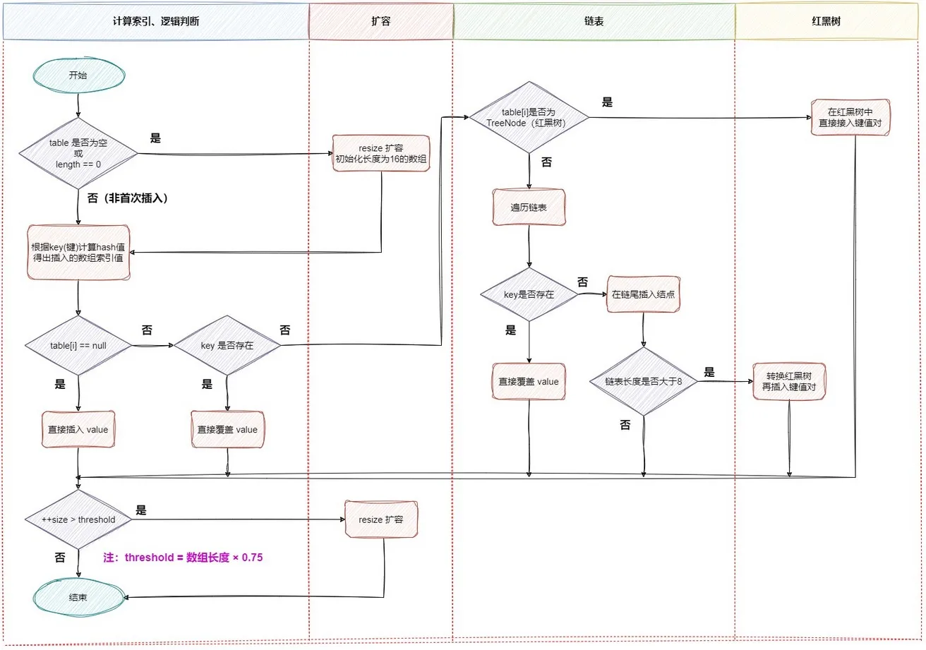
final V putVal(int hash, K key, V value, boolean onlyIfAbsent, boolean evict) 流程图:

具体流程:
- 判断键值对数组 table 是否为空或为 null(没有初始化),否则执行
resize() 进行扩容(初始化)过程 - 根据键值 key 计算 hash 值得到数组索引
- 判断
table[i] == null 成立,则代表索引处有没有存在元素,直接新建节点添加 - 判断
table[i] != null 成立。则代表索引处存在元素,则需要遍历插入。有两种情况,一种是链表形式就直接遍历到尾端插入,一种是红黑树就按照红黑树结构插入- 判断
table[i] 的首个元素是否和 key 一样,如果相同直接覆盖 value - 判断
table[i] 是否为 treeNode,即 table[i] 是否是红黑树,如果是红黑树,则直接在树中插入键值对 - 遍历
table[i],链表的尾部插入数据,然后判断链表长度是否大于8。若是,则把链表转换为红黑树,在红黑树中执行插入操作,遍历过程中若发现 key 已经存在直接覆盖 value
- 插入成功后,判断实际存在的键值对数量 size 是否超多了最大容量 threshold(
数组长度 * 0.75),如果超过,执行 resize() 进行扩容。
2.4.2. putVal 方法源码分析#
以下为 JDK 1.8 源码
1
2
3
4
5
6
7
8
9
10
11
12
13
14
15
16
17
18
19
20
21
22
23
24
25
26
27
28
29
30
31
32
33
34
35
36
37
38
39
40
41
42
43
44
45
46
47
48
49
50
51
52
53
54
55
56
57
58
59
| public V put(K key, V value) {
return putVal(hash(key), key, value, false, true);
}
final V putVal(int hash, K key, V value, boolean onlyIfAbsent,
boolean evict) {
Node<K,V>[] tab; Node<K,V> p; int n, i;
// 判断数组是否未初始化
if ((tab = table) == null || (n = tab.length) == 0)
n = (tab = resize()).length; // 如果未初始化,调用 resize 方法 进行初始化
// 通过 & 运算求出该数据(key)的数组下标并判断该下标位置是否有数据
if ((p = tab[i = (n - 1) & hash]) == null)
tab[i] = newNode(hash, key, value, null); // 如果没有,直接将数据放在该下标位置
else { // 该数组下标有数据的情况
Node<K,V> e; K k;
// 判断该位置数据的 key 和新来的数据是否一样
if (p.hash == hash &&
((k = p.key) == key || (key != null && key.equals(k))))
e = p; // 如果一样,证明为修改操作,该节点的数据赋值给 e,后边会用到
// 判断是不是红黑树
else if (p instanceof TreeNode)
e = ((TreeNode<K,V>)p).putTreeVal(this, tab, hash, key, value); // 如果是红黑树的话,进行红黑树的操作
else {
// 遍历链表
for (int binCount = 0; ; ++binCount) {
// 判断 next 节点,如果为空的话,证明遍历到链表尾部了
if ((e = p.next) == null) {
// 把新值放入链表尾部
p.next = newNode(hash, key, value, null);
// 因为新插入了一条数据,所以判断链表长度是不是大于等于8
if (binCount >= TREEIFY_THRESHOLD - 1) // -1 for 1st
treeifyBin(tab, hash); // 如果是,进行转换红黑树操作
break;
}
// 判断链表当中有数据相同的值,如果一样,证明为修改操作
if (e.hash == hash &&
((k = e.key) == key || (key != null && key.equals(k))))
break;
p = e; // 把下一个节点赋值为当前节点
}
}
// 判断 e 是否为空(e 值为修改操作存放原数据的变量)
if (e != null) { // existing mapping for key
// 不为空的话证明是修改操作,取出旧值
V oldValue = e.value;
// 此分支一定会执行,因为方法调用时传入的 onlyIfAbsent 的参数值是 false
if (!onlyIfAbsent || oldValue == null)
e.value = value; // 将新值赋值当前节点
afterNodeAccess(e);
return oldValue; // 返回旧值
}
}
++modCount; // 计数器,计算当前节点的修改次数
// 当前数组中的数据数量如果大于扩容阈值
if (++size > threshold)
resize(); // 进行扩容操作
afterNodeInsertion(evict); // 空方法
return null; // 添加操作时 返回空值
}
|
2.5. HashMap 的 resize 扩容机制#
当 HashMap 的数组大小达到一定的阈值(默认为 75%),会触发扩容操作。扩容的过程会重新计算每个键值对的哈希值,然后将其存储在新的数组位置上。扩容操作需要耗费一定的时间,因此需要在初始化时预估 HashMap 中键值对的数量,以便尽可能地减少扩容操作的次数。
2.5.1. 扩容流程图#

- 在添加元素或初始化的时候需要调用 resize 方法进行扩容,第一次添加数据初始化数组长度为16,以后每次每次扩容都是达到了扩容阈值(
数组长度 * 0.75) - 每次扩容的时候,都是扩容之前容量的2倍;
- 扩容之后,会新创建一个数组,需要把老数组中的数据挪动到新的数组中
- 没有 hash 冲突的节点,则直接使用
e.hash & (newCap - 1) 计算新数组的索引位置 - 如果是红黑树,走红黑树的添加
- 如果是链表,则需要遍历链表,可能需要拆分链表,判断
(e.hash & oldCap) 是否为0,该元素的位置要么停留在原始位置,要么移动到原始位置+增加的数组大小这个位置上
2.5.2. resize 方法源码分析#
1
2
3
4
5
6
7
8
9
10
11
12
13
14
15
16
17
18
19
20
21
22
23
24
25
26
27
28
29
30
31
32
33
34
35
36
37
38
39
40
41
42
43
44
45
46
47
48
49
50
51
52
53
54
55
56
57
58
59
60
61
62
63
64
65
66
67
68
69
70
71
72
73
74
75
76
77
78
79
80
81
82
83
84
85
86
87
88
89
90
91
92
93
94
95
96
97
98
99
100
101
102
103
| // 扩容、初始化数组
final Node<K,V>[] resize() {
Node<K,V>[] oldTab = table;
int oldCap = (oldTab == null) ? 0 : oldTab.length; // 如果当前数组为 null 的时候,把 oldCap 老数组容量设置为 0
int oldThr = threshold; // 设置老的扩容阈值
int newCap, newThr = 0;
// 判断数组容量是否大于0,大于0说明数组已经初始化
if (oldCap > 0) {
// 判断当前数组长度是否大于最大数组长度
if (oldCap >= MAXIMUM_CAPACITY) {
threshold = Integer.MAX_VALUE; // 如果是,将扩容阈值直接设置为 int 类型的最大数值并直接返回
return oldTab;
}
// 如果在最大长度范围内,则需要扩容 OldCap << 1 等价于 oldCap * 2
// 运算过后判断是不是最大值并且 oldCap 需要大于 16
else if ((newCap = oldCap << 1) < MAXIMUM_CAPACITY &&
oldCap >= DEFAULT_INITIAL_CAPACITY)
newThr = oldThr << 1; // double threshold 等价于 oldThr * 2
}
// 如果 oldCap<0,但是已经初始化了,像把元素删除完之后的情况,那么它的临界值肯定还存在,如果是首次初始化,它的临界值则为0
else if (oldThr > 0) // initial capacity was placed in threshold
newCap = oldThr;
// 数组未初始化的情况,将阈值和扩容因子都设置为默认值
else { // zero initial threshold signifies using defaults
newCap = DEFAULT_INITIAL_CAPACITY;
newThr = (int)(DEFAULT_LOAD_FACTOR * DEFAULT_INITIAL_CAPACITY);
}
// 初始化容量小于16的时候,扩容阈值是没有赋值的
if (newThr == 0) {
float ft = (float)newCap * loadFactor; // 创建阈值
// 判断新容量和新阈值是否大于最大容量
newThr = (newCap < MAXIMUM_CAPACITY && ft < (float)MAXIMUM_CAPACITY ?
(int)ft : Integer.MAX_VALUE);
}
threshold = newThr; // 计算出来的阈值赋值
@SuppressWarnings({"rawtypes","unchecked"})
Node<K,V>[] newTab = (Node<K,V>[])new Node[newCap]; // 根据上边计算得出的容量,创建新的数组
table = newTab; // 赋值到 table 属性
// 扩容操作,判断不为空证明不是初始化数组
if (oldTab != null) {
// 遍历数组
for (int j = 0; j < oldCap; ++j) {
Node<K,V> e;
// 判断当前下标为j的数组如果不为空的话赋值个e,进行下一步操作
if ((e = oldTab[j]) != null) {
oldTab[j] = null; // 将数组位置置空
// 判断是否有下个节点
if (e.next == null)
newTab[e.hash & (newCap - 1)] = e; // 如果没有,就重新计算在新数组中的下标并放进去
// 有下个节点的情况,并且判断是否已经树化
else if (e instanceof TreeNode)
((TreeNode<K,V>)e).split(this, newTab, j, oldCap); // 进行红黑树的操作
// 有下个节点的情况,并且没有树化(链表形式)
else { // preserve order
// 比如老数组容量是 16,那下标就为 0-15
// 扩容操作 * 2,容量就变为 32,下标为 0-31
// 低位:0-15,高位1 6-31
// 定义了四个变量
// 低位头 低位尾
Node<K,V> loHead = null, loTail = null;
// 高位头 高位尾
Node<K,V> hiHead = null, hiTail = null;
Node<K,V> next; // 下个节点
// 循环遍历
do {
next = e.next; // 取出next节点
// 通过“与”操作,计算得出结果为0
if ((e.hash & oldCap) == 0) {
// 如果低位尾为null,证明当前数组位置为空,没有任何数据
if (loTail == null)
loHead = e; // 将e值放入低位头
// 低位尾不为null,证明已经有数据了
else
loTail.next = e; // 将数据放入next节点
loTail = e; // 记录低位尾数据
}
// 通过“与”操作,计算得出结果不为0
else {
// 如果高位尾为null,证明当前数组位置为空,没有任何数据
if (hiTail == null)
hiHead = e; // 将数据放入next节点
// 高位尾不为null,证明已经有数据了
else
hiTail.next = e; // 将数据放入next节点
hiTail = e; // 记录高位尾数据
}
} while ((e = next) != null); // 如果e不为空,证明没有到链表尾部,继续执行循环
// 低位尾如果记录的有数据,是链表
if (loTail != null) {
loTail.next = null; // 将下一个元素置空
newTab[j] = loHead; // 将低位头放入新数组的原下标位置
}
// 高位尾如果记录的有数据,是链表
if (hiTail != null) {
hiTail.next = null; // 将下一个元素置空
newTab[j + oldCap] = hiHead; // 将高位头放入新数组的(原下标+原数组容量)位置
}
}
}
}
}
return newTab; // 返回新的数组对象
}
|
2.5.3. (待整理)为什么 HashMap 默认加载因子是 0.75 而不是其他数值#
参考整理:https://mp.weixin.qq.com/s/a3qfatEWizKK1CpYaxVBbA
HashMap 负载因子 loadFactor 的默认值是 0.75,为什么是 0.75 呢?官方给的答案如下:
As a general rule, the default load factor (.75) offers a good tradeoff between time and space costs. Higher values decrease the space overhead but increase the lookup cost (reflected in most of the operations of the HashMap class, including get and put). The expected number of entries in the map and its load factor should be taken into account when setting its initial capacity, so as to minimize the number of rehash operations. If the initial capacity is greater than the maximum number of entries divided by the load factor, no rehash operations will ever occur.
上面的意思,简单来说是默认负载因子为 0.75,是因为它提供了空间和时间复杂度之间的良好平衡。负载因子太低会导致大量的空桶浪费空间,负载因子太高会导致大量的碰撞,降低性能。0.75 的负载因子在这两个因素之间取得了良好的平衡。
结论:负载因子 loadFactor 是 HashMap 在进行扩容时的一个阈值,扩容的计算公式是:initialCapacity * loadFactor = HashMap 扩容。作为一般规则,默认负载因子(0.75)提供了在时间复杂度和空间成本之间的良好平衡,是很好的折衷方案。
2.5.4. 扩展:为何 HashMap 的数组长度一定是2的次幂?#
- 计算索引时效率更高。如果是 2 的 n 次幂可以使用位与运算代替取模
- 扩容时重新计算索引效率更高。
hash & oldCap == 0 的元素留在原来位置,否则新位置 = 旧位置 + oldCap - 2 的 N 次幂有助于减少碰撞的几率。如果 length 为 2 的幂次方,则
length-1 转化为二进制必定是11111……的形式,在和 hash 值的二进制与操作效率会非常的快,而且空间不浪费。

当 length=15 时,6 和 7 的结果一样,这样表示他们在 table 存储的位置是相同的,也就是产生了碰撞,6、7 就会在一个位置形成链表,4和5 的结果也是一样,这样就会导致查询速度降低。
如果进一步分析,还会发现空间浪费非常大,以 length=15 为例,在 1、3、5、7、9、11、13、15 这8处没有存放数据。因为 hash 值在与14(即 1110)进行&运算时,得到的结果最后一位永远都是0,即 0001、0011、0101、0111、1001、1011、1101、1111 位置处是不可能存储数据的。
2.6. HashMap 的寻址算法#
2.6.1. 计算键的 hash 值的源码分析#
在 HashMap 类的 put(K key, V value) 方法中,会调用 hash(key) 方法来计算 key 的 hash 值。
1
2
3
| public V put(K key, V value) {
return putVal(hash(key), key, value, false, true);
}
|
hash(key) 方法源码如下:
1
2
3
4
| static final int hash(Object key) {
int h;
return (key == null) ? 0 : (h = key.hashCode()) ^ (h >>> 16);
}
|
首先获取 key 的 hashCode 值,然后右移 16 位后,与原来的 hashCode 值进行异或运算,称为『扰动算法』。主要作用就是使原来的 hash 值更加均匀,减少 hash 冲突。
有了 hash 值之后,就可以计算当前 key 的在数组中存储的下标。例如在 putVal 方法中,通过 (n-1) & hash 获取数组中的索引,代替取模,性能更好。值得注意:数组长度必须是 2 的 n 次幂

2.6.1.1. JDK 8 为什么要 hashcode 异或其右移十六位的值#
因为在 JDK 7 中扰动了 4 次,计算 hash 值的性能会稍差。从速度、功效、质量来考虑,JDK 8 优化了高位运算的算法,通过 hashCode() 的高 16 位异或低 16 位实现:(h = k.hashCode()) ^ (h >>> 16)。
这么做可以在数组 table 的 length 比较小的时候,也能保证考虑到高低 Bit 都参与到 Hash 的计算中,同时不会有太大的开销。
2.6.1.2. 计算数组下标时为什么要 hash 值与 length-1 相与#
把 hash 值对数组长度取模运算,模运算的消耗很大,没有位运算快。
当 length 总是 2 的 n 次方时,h & (length-1) 运算等价于对 length 取模,即 h % length,但是 & 比 % 具有更高的效率。
2.6.2. get 方法源码分析#
以下为 JDK 1.8 源码
1
2
3
4
5
6
7
8
9
10
11
12
13
14
15
16
17
18
19
20
21
22
23
24
25
26
27
28
29
| public V get(Object key) {
Node<K,V> e;
// hash(key),获取 key 的 hash 值,调用 getNode 方法获取数据
return (e = getNode(hash(key), key)) == null ? null : e.value;
}
final Node<K,V> getNode(int hash, Object key) {
Node<K,V>[] tab; Node<K,V> first, e; int n; K k;
// 找到 key 对应的桶下标,赋值给 first 节点
if ((tab = table) != null && (n = tab.length) > 0 &&
(first = tab[(n - 1) & hash]) != null) {
// 判断 hash 值和 key 是否相等,如果是,则直接返回,桶中只有一个数据(大部分的情况)
if (first.hash == hash && // always check first node
((k = first.key) == key || (key != null && key.equals(k))))
return first;
if ((e = first.next) != null) {
// 该节点是红黑树,则需要通过红黑树查找数据
if (first instanceof TreeNode)
return ((TreeNode<K,V>)first).getTreeNode(hash, key);
// 链表的情况,则需要遍历链表查找数据
do {
if (e.hash == hash &&
((k = e.key) == key || (key != null && key.equals(k))))
return e;
} while ((e = e.next) != null);
}
}
return null;
}
|
2.7. JDK 1.7 版本 HashMap 多线程死循环问题#
由于 JDK 1.7 的 HashMap 数据结构是:数组+链表。在数组进行扩容的时候,因为链表采用的是头插法,在进行数据迁移的过程中,有可能导致死循环。

- 变量 e 指向的是需要迁移的对象
- 变量 next 指向的是下一个需要迁移的对象
- JDK 1.7 中的链表采用的头插法
- 在数据迁移的过程中并没有新的对象产生,只是改变了对象的引用
2.7.1. 产生死循环的过程分析#
- 假设线程1和线程2的变量 e 和 next 都引用了这个两个节点

- 线程2扩容后,由于头插法,链表顺序颠倒,但是线程1的临时变量 e 和 next 还引用了这两个节点

- 第1次循环。由于线程2 迁移的时候,已经把 B 的 next 指向了 A

- 第2次循环

- 第3次循环

总结:
在 JDK 1.7 的 HashMap 中在数组进行扩容的时候,因为链表采用了头插法,在进行数据迁移的过程中,有可能导致死循环。比如,现在有两个线程:
- 线程1:读取到当前的 HashMap 数据,数据中一个链表,在准备扩容时,线程2介入
- 线程2:也读取 HashMap,直接进行扩容。因为是头插法,链表的顺序会进行颠倒过来。比如原来的顺序是AB,扩容后的顺序是BA,线程2执行结束。
- 线程1:继续执行时,会先将 A 移入新的链表,再将 B 插入到链头,由于另外一个线程的原因,B 的 next 指向了 A,所以导致
B->A->B,形成死循环的问题。
在 JDK 8 以后,已经将扩容算法做了调整,不再将元素加入链表头,而是采用了保持与扩容前一样的顺序的尾插法,避免了 JDK 7 中死循环的问题。
2.8. HashMap 综合问题小结#
2.8.1. 为什么要使用红黑树而不是二叉树#
主要是因为红黑树在插入和删除操作时,能够自动平衡树的结构,使得整棵树的高度保持在一个较小的范围内,从而保证查找、插入和删除操作的时间复杂度稳定在 O(logn)。而二叉树没有自平衡的特性,如果插入和删除操作不当,可能会导致树的高度过高,使得查找时间复杂度变为 O(n),因此不适合用于高效的 Map 实现。
2.8.2. 为什么使用 8 作为链表改为红黑树的阈值#
从作者在源码中的注释可知,理想情况下使用随机的哈希码,容器中节点分布在 hash 桶中的频率遵循泊松分布,按照泊松分布的计算公式计算出了桶中元素个数和概率的对照表,可以看到链表中元素个数为 8 时的概率已经非常小,再多的就更少了,所以原作者在选择链表元素个数时选择了 8,是根据概率统计而选择的。
2.8.3. 解决 hash 冲突的时为什么选择先用链表,再转红黑树#
当元素小于 8 个的时候,此时做查询操作,链表结构已经能保证查询性能。当元素大于 8 个的时候,红黑树搜索时间复杂度是 O(logn),而链表是 O(n),此时需要红黑树来加快查询速度,因为红黑树需要进行左旋,右旋,变色这些操作来保持平衡,而单链表不需要,但是此时新增节点的效率会变慢。
因此,如果一开始就用红黑树结构,元素太少,新增效率又比较慢,无疑这是浪费性能的。
3. HashSet 源码分析#
1
2
3
4
5
6
7
8
9
10
| public class HashSet<E>
extends AbstractSet<E>
implements Set<E>, Cloneable, java.io.Serializable {
private transient HashMap<E,Object> map; // 基于 HashMap 实现
// Dummy value to associate with an Object in the backing Map
private static final Object PRESENT = new Object();
// ...省略
}
|
HashSet 是基于 HashMap 实现的,HashSet 的值实际是存放于 HashMap 的 key 中,HashMap 的 value 统一存储了一个静态的 Object 对象 PRESENT,因此 HashSet 的实现比较简单,相关 HashSet 的操作,基本上都是直接调用底层 HashMap 的相关方法来完成,HashSet 不允许重复的值